Skip to content
AstroNvim
MastodonXDiscordGitHub

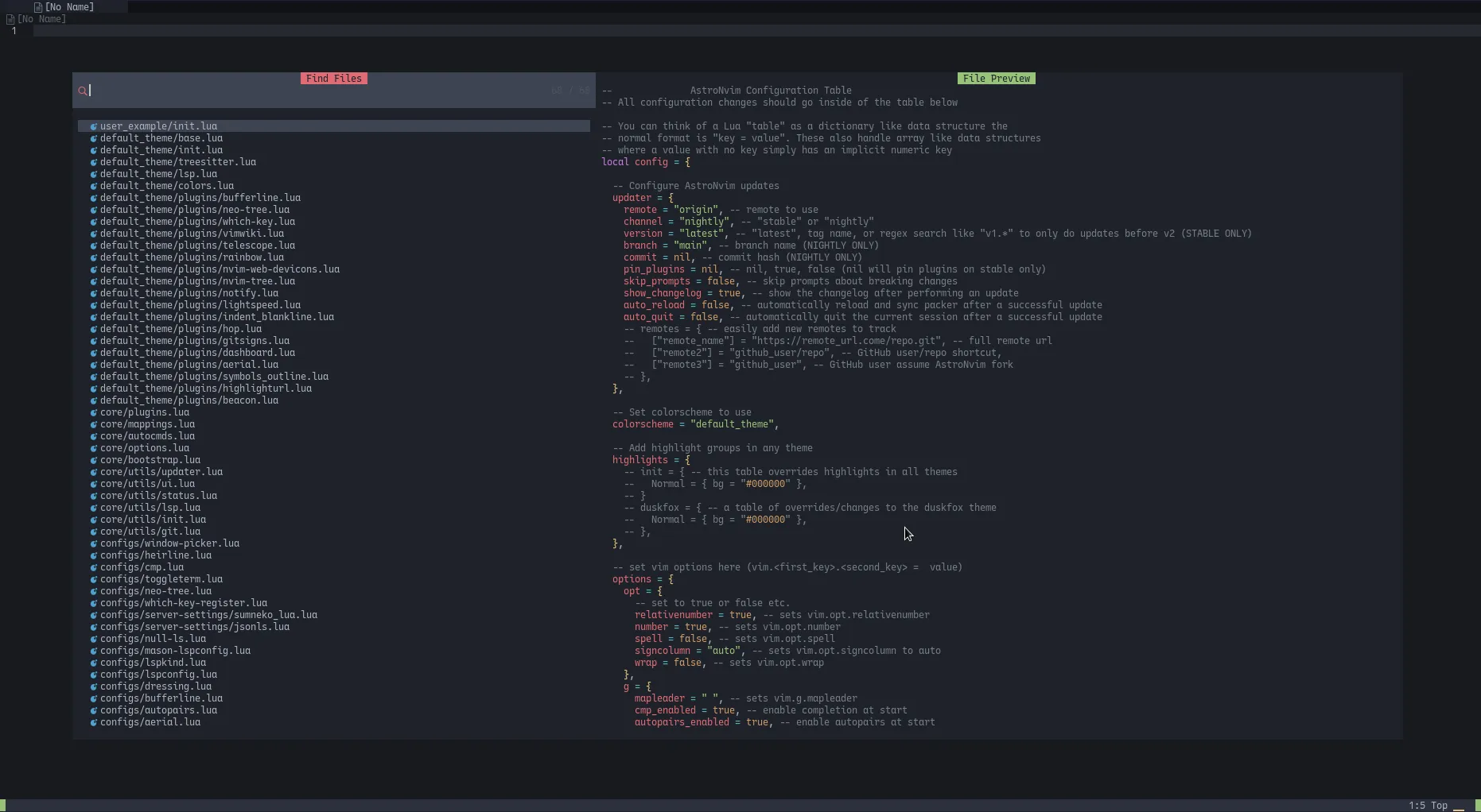
NvChad Telescope Theme

This code snippet makes the default theme telescope look like the default NvChad telescope theme:

Screenshot of telescope theme

user/init.lua:

return {
  highlights = {
    -- set highlights for all themes
    -- use a function override to let us use lua to retrieve colors from highlight group
    -- there is no default table so we don't need to put a parameter for this function
    init = function()
      local get_hlgroup = require("astronvim.utils").get_hlgroup
      -- get highlights from highlight groups
      local normal = get_hlgroup "Normal"
      local fg, bg = normal.fg, normal.bg
      local bg_alt = get_hlgroup("Visual").bg
      local green = get_hlgroup("String").fg
      local red = get_hlgroup("Error").fg
      -- return a table of highlights for telescope based on colors gotten from highlight groups
      return {
        TelescopeBorder = { fg = bg_alt, bg = bg },
        TelescopeNormal = { bg = bg },
        TelescopePreviewBorder = { fg = bg, bg = bg },
        TelescopePreviewNormal = { bg = bg },
        TelescopePreviewTitle = { fg = bg, bg = green },
        TelescopePromptBorder = { fg = bg_alt, bg = bg_alt },
        TelescopePromptNormal = { fg = fg, bg = bg_alt },
        TelescopePromptPrefix = { fg = red, bg = bg_alt },
        TelescopePromptTitle = { fg = bg, bg = red },
        TelescopeResultsBorder = { fg = bg, bg = bg },
        TelescopeResultsNormal = { bg = bg },
        TelescopeResultsTitle = { fg = bg, bg = bg },
      }
    end,
  },
}